You are currently browsing the tag archive for the ‘Data Model’ tag.
In my previous post describing the various facets of the EBOM, I mentioned several times classification as an important topic related to the PLM data model. Classification is crucial to support people to reuse information and, in addition, there are business processes that are only relevant for a particular class of information, so it is not only related to search/reuse support.
In 2008, I wrote a post about classification, you can read it here. Meanwhile, the world has moved on, and I believe more modern classification methods exist.
Why classification ?
First of all classification is used to structure information and to support retrieval of the information at a later moment, either for reuse or for reference later in the product lifecycle. Related to reuse, companies can save significant money when parts are reused. It is not only the design time or sourcing time that is reduced. Additional benefits are lower risks for errors (fewer discoveries), reduced process and approval time (human overhead), reduced stock (if applicable), and more volume discount (if applicable) and reduced End-Of-Life handling.
An interesting discussion about reuse started by Joe Barkai can also be found on LinkedIn here, including interesting comments
Classification can also be used to control access to certain information (mainly document classification), or classification can be used to make sure certain processes are followed, e.g. export control, hazardous materials, budget approvals, etc. Although I will speak mainly about part classification in this post, classification can be used for any type of information in the PLM data model.
Classification standards
Depending on the industry you are working in, there are various classification standards for parts. When I worked in the German-speaking countries (the DACH-länder) the most discussed classification at that time was DIN4000 (Sachmerkmal-liste), a must have standard for many of the small and medium sized manufacturing companies. The DIN 4000 standard had a predefined part hierarchy and did not describe the necessary properties per class. I haven’t met a similar standard in other countries at that time.
Another very generic classification I have seen are the UNSPC standard, again a hierarchical classification supporting everything in the universe but no definition of attributes.
Other classification standards like ISO13399, RosettaNET, ISO15926 and IFC exist to support collaboration and/or the supply chain. When you want to exchange data with other disciplines or partners. The advantage of a standard definition (with attributes) is that you can exchange data with less human processing (saving labor costs and time – the benefit of a digital enterprise).
I will not go deeper into the various standards here as I am not the expert for all the standards. Every industry has its own classification standards, a hierarchical standard, and if more advanced the hierarchy is also supported by attributes related to each class. But let´s go into the data model part.
Classification and data model
The first lesson I learned when implementing PLM was that you should not build your classification hard-coded into the PLM, data model. When working with SmarTeam is was very easy to define part classes and attributes to inherit. Some customers had more than 300 classes represented in their data model just for parts. You can imagine that it looks nice in a demo. However when it comes to reality, a hard-coded classification becomes a pain in the model. (left image, one of the bad examples from the past)
1 – First of all, classification should be dynamic, easy to extend.
2 – The second problem however with a hard-coded classification was that once a part is defined for the first time the information object has a fixed class. Later changes need a lot of work (relinking of information / approval processes for the new information).
3 – Finally, the third point against a hard-coded classification is that it is likely that parts will be classified according to different classifications at the same time. The image bellow shows such a multiple classification.
So the best approach is to have a generic part definition in your data model and perhaps a few subtypes. Companies tend to differentiate still between hardware (mechanical / electrical) parts and software parts.
Next a part should be assigned at least to one class, and the assignment to this class would bring more attributes to the part. Most of the PLM systems that support classification have the ability to navigate through a class hierarchy and find similar parts.
When parts are relevant for ERP they might belong to a manufacturing parts class, which add particular attributes required for a smooth PLM – ERP link. Manufacturing part types can be used as templates for ERP to be completed.
This concept is also shared by Ed Lopategui as commented to my earlier post about EBOM Part types. Ed states:
Think part of the challenge moving forward is we’ve always handled these as parts under different methodologies, which requires specific data structures for each, etc. The next gen take on all this needs to be more malleable perhaps. So there are just parts. Be they service or make/buy or some combination – say a long lead functional standard part and they would acquire the properties, synchronizations, and behaviors accordingly. People have trouble picking the right bucket, and sometimes the buckets change. Let the infrastructure do the work. That would help the burden of multiple transitions, where CAD BOM to EBOM to MBOM to SBOM eventually ends up in a chain of confusion.
I fully agree with his statement and consider this as the future trend of modern PLM: Shared data that will be enriched by different usage through the lifecycle.
Why don’t we classify all data in PLM?
There are two challenges for classification in general.
- The first one is that the value of classification only becomes visible in the long-term, and I have seen several young companies that were only focusing on engineering. No metadata in the file properties, no part-centric data management structure and several years later they face the lack of visibility what has been done in the past. Only if one of the engineers remembers a similar situation, there is a chance of reuse.
- The second challenge is that through a merger or acquisition suddenly the company has to manage two classifications. If the data model was clean (no hard-coded subclasses) there is hope to merge the information together. Otherwise, it might become a painful activity to discover similarities.
SO THINK AHEAD EVEN IF YOU DO NOT SEE THE NEED NOW !
Modern search based applications
There are ways to improve classification and reuse by using search-based application which can index archives and try to find similarity in properties / attributes. Again if the engineers never filled the properties in the CAD model, there is little to nothing to recover as I experienced in a customer situation. My PLM US peer, Dick Bourke, wrote several articles about search-based applications and classification for engineering.com, which are interesting to read if you want to learn more: Useful Search Applications for Finding Engineering Data
So much to discuss on this topic, however I reached my 1000 words again ![]()
Conclusion
Classification brings benefits for reuse and discovery of information although benefits are long-term. Think long-term too when you define classifications. Keep the data model simple and add attributes groups to parts based on functional classifications. This enables a data-driven PLM implementation where the power is in the attributes not longer in the part number. In the future, search-based applications will offer a quick start to classify and structure data.
Someone notified me that not everyone subscribed to my blog necessary will read my posts on LinkedIn. Therefore I will repost the upcoming weeks some of my more business oriented posts from LinkedIn here too. This post was from July 3rd and an introduction to all the methodology post I am currently publishing.
The importance of a (PLM) data model
What makes it so hard to implement PLM in a correct manner and why is this often a mission impossible? I have been asking myself this question the past ten years again and again. For sure a lot has to do with the culture and legacy every organization has. Imagine if a company could start from scratch with PLM. How would they implement PLM nowadays?
My conclusion for both situations is that it all leads to a correct (PLM) data model, allowing companies to store their data in an object-oriented manner. In this way reflecting the behavior the information objects have and the way they mature through their information lifecycle. If you making compromises here, it has an effect on your implementation, the way processes are supported out-of-the-box by a PLM system or how information can be shared with other enterprise systems, in particular, ERP. PLM is written between parenthesis as I believe in the future we do not talk PLM or ERP separate anymore – we will talk business.
Let me illustrate this academic statement.
A mid-market example
When I worked with SmarTeam in the nineties, the system was designed more as a PDM system than a PLM system. The principal objects were Projects, Documents, and Items. The Documents had a sub-grouping in Office documents and CAD documents. And the system had a single lifecycle which was very basic and designed for documents. Thanks to the flexibility of the system you could quickly implement a satisfactory environment for the engineering department. Problems (and customizations) came when you wanted to connect the data to the other departments in the company.
The sales and marketing department defines and sells products. Products were not part of the initial data model, so people misused the Project object for that. To connect to manufacturing a BOM (Bill of Material) was needed. As the connected 3D CAD system generated a structure while saving the assemblies, people start to consider this structure as the EBOM. This might work if your projects are mechanical only.
However, a Document is not the same as a Part. A Document has a complete different behavior as a Part. Documents have continuous iterations, with a check-in/checkout mechanism, where the Part definition remains unchanged and gets meanwhile a higher maturity.
The correct approach is to have the EBOM Part structure, where Part connect to the Documents. And yes, Documents can also have a structure, but it is not a BOM. SmarTeam implemented this around 2004. Meanwhile, a lot of companies had implemented their custom solution for EBOM by customization not matching this approach. This created a first level of legacy.
When SmarTeam implemented Part behavior, it became possible to create a multidisciplinary EBOM, and the next logical step was, of course, to connect the data to the ERP system. At that time, most implementations have been pushing the EBOM to the ERP system and let it live there further. ERP was the enterprise tool, SmarTeam the engineering tool. The information became disconnected in an IT-manner. Applying changes and defining a manufacturing BOM was done manually in the ERP system and could be done by (experienced) people that do not make mistakes.
Next challenge comes when you want to automate the connection to ERP. In that case, it became apparent that the EBOM and MBOM should reside in the same system. (See old and still actual post with comments here: Where is the MBOM) In one system to manage changes and to be able to implement these changes quickly without too much human intervention. And as the EBOM is usually created in the PLM system, the (commercial/emotional) PLM-ERP battle started. “Who owns the part definition”, “Who owns the MBOM definition” became the topic of many PLM implementations. The real questions should be: “Who is responsible for which attributes of the Part ?” and “Who is responsible for which part of the MBOM definition ?” as data should be shared not owned.
The SmarTeam evolution shows how a changing scope and an incomplete/incorrect data model leads to costly rework when aligning to the mainstream. And this is happening with many implementation and other PLM systems. In particular when the path is to grow from PDM to PLM. An important question remains what is going to be mainstream in the future. More on that in my conclusion.
A complex enterprise example
In the recent years, I have been involved in several PLM discussions with large enterprises. These enterprises suffer from their legacy. Often the original data management was not defined in an object-oriented manner, and the implementation has been expanding with connected and disconnected systems like a big spaghetti bowl.
The main message most of the time is:
“Don’t touch the systems it as it works for us”.
The underlying message is;
“We would love to change to a modern approach, but we understand it will be a painful exercise and how will it impact profitability and execution of our company”
The challenge these companies have is that it extremely hard to imagine the potential to-be situation and how it is affected by the legacy. In a project that I participated several years ago the company was migrating from a mainframe database towards a standard object-oriented (PLM) data model. The biggest pain was in mapping data towards the object-oriented data model. As the original mainframe database had all kind of tables with flags and mixed Part & Document data, it was almost impossible to make a 100 % conversion. The other challenge was that knowledge of the old system had vaporized. The result at the end was a customized PLM data model, closer to current reality, still containing legacy “tricks” to assure compatibility.
All these enterprises at a particular time have to go through such a painful exercise. When is the best moment? When business is booming, nobody wants to slow-down. When business is in a lower gear, costs and investments are minimized to keep the old engine running efficiently. I believe the latter would be the best moment to invest in making the transition if you believe your business will still exist in 10 years from now.
Back to the data model.
Businesses should have today a high-level object-oriented data model, describing the main information objects and their behavior in your organization. The term Master Data Management is related to this. How many companies have the time and skills to implement a future-oriented data model? And the data model must stay flexible for the future.
Compare it to your brain, which also stores information by its behavior and by learning the brain understands what it logically related. The internal data model gets enriched while we learn.
Once you have a business data model, you are able to implement processes on top of it. Processes can change over time, therefore, avoid hard-coding specific processes in your enterprise systems. Like the brain, we can change our behavior (applying new processes) still it will be based on the data model stored inside our brain.
Conclusion:
A lot of enterprise PLM implementations are in a challenging situation due to legacy or incomplete understanding and availability of an enterprise data model. Therefore cross-department implementations and connecting others systems are considered as a battle between systems and their proprietary capabilities.
The future will be based on business platforms and realizing this take years – imagine openness and usage of data standards. An interesting conference to attend in the near future for this purpose is the PDT2015 conference in Stockholm.
Meanwhile I also learned that a one-day Master Data Management workshop will be held before the PDT2015 conference starts on the 12th of October. A good opportunity to deep-dive for three days !
In my series of blog posts related to the (PLM) data model, I talked about Product, BOMs and Parts. This time I want to focus on the EBOM and (CAD) Documents relation. This topic became relevant with the introduction of 3D CAD.
Before companies were using 3D CAD systems, there was no discussion about EBOM or MBOM (to my knowledge). Engineering was producing drawings for manufacturing and not every company was using the mono-system (for each individual part a specifying drawing). Drawings were mainly made to assist production and making a drawing for an individual part was a waste of engineering time. Parametric drawings were used to specify similar parts. But now we are in the world of 3D!
With the introduction of 3D CAD systems for the mainstream in the nineties (SolidWorks, Solid Edge, Inventor) there came a need for PDM systems managing the individual files from a CAD assembly. The PDM system was necessary to manage all the file versions. Companies that were designing simple products sometimes remained working file-based, introducing the complexity of how to name a file and how to deal with revisions. Ten years ago I was investigating data management for the lower tiers of the automotive supply chain. At that time still 60 % of the suppliers were using CATIA were working file-based. Data management was considered as an extra complexity still file version control was a big pain.
This has changed for several reasons:
- More and more OEMs were pushing for more quality control of the design data (read PDM)
- Products became more modular, which means assemblies can be used as subassemblies in other products, pushing the need for where used control
- Products are becoming more complex and managing only mechanical CAD files is not enough anymore – Electronics & Software – mechatronics – became part of the product
Most PDM systems at that time (I worked with SmarTeam) were saving the 3D CAD structure as a quantity-based document structure, resembling a lot a structure called the EBOM.
This is one of the most common mistakes made in PLM implementations.
The CAD structure does not represent the EBOM !!!
Implementers started to build all kind of customizations to create automatically from the CAD structure a Part structure, the EBOM. Usually these customizations ended up as a mission impossible, in particular when customers started to ask for bidirectional synchronization. They expected that when a Part is removed in the EBOM, it would be deleted in the CAD assembly too.
And then there was the issue that companies believed the CAD Part ID should be equal to the Part ID. This might be possible for a particular type of design parts, but does not function anymore with flexible parts, such as a tube or a spring. When this Part is modeled in a different position, it created a different CAD Document, breaking the one-to-one relation.
Finally another common mistake that I have seen in many PDM implementations is the addition of glue, paint and other manufacturing type of parts to the CAD model, to be able to generate a BOM directly from the CAD.
From the data model perspective it is more important to understand that Parts and CAD documents are different type of objects. In particular if you want to build a PLM implementation where data is shared across all disciplines. For a PDM implementation I care less about the data model as the implementation is often not targeting enterprise continuity of data but only engineering needs.
A CAD Document (Assembly / Part / Drawing / …) behaves like a Document. It can be checked-in and checked out any time a change is made inside the file. A check-in operation would create a new version of the CAD Document (in case you want to trace the history of changes).
Meanwhile the Part specified by the CAD Document does not change in version when the CAD Document is changed. Parts usually do not have versions; they remain in the same revision as long as the specifying CAD Document matures.
Moving from PDM to PLM
For a PLM implementation it is important to think “Part-driven” which means from an initial EBOM, representing the engineering specification of the Product, maturing the EBOM with more and more design specification data. Design specification data can be mechanical assemblies and parts, but also electrical parts. The EBOM from a PCB might come from the Electrical Design Application as in the mechanical model you will not create every component in 3D.
And once the Electrical components are part of the EBOM, also the part definition of embedded software can be added to the BOM. For example if software is needed uploaded in flash memory chips. By adding electrical and software components to the EBOM, the company gets a full overview of the design maturity of ALL disciplines involved.
The diagram below shows how an EBOM and its related Documents could look like:
This data model contains a lot of details:
- As discussed in my previous post – for the outside world (the customer) there is a product defined without revision
- Related to the Product there is an EBOM (Part assembly) simplified as a housing (a mechanical assembly), a connector (a mechanical art) and a PCB (a mechanical representation). All these parts behave like Mechanical Parts; they have a revision and status.
- The PCB has a second representation based on an electrical schema, which has only (for simplification) two electrical parts, a resistor and a memory chip. As you can see these components are standard purchasable parts, they do not have a revision as they are not designed.
- The Electrical Part Flash Memory has a relation to a Software Part which is defined by Object Code (a zip-file?) which of course is specified by a software specification (not in the diagram). The software object code has a version, as most of the time software is version managed, as it does not follow the classical rules of mechanical design.
Again I reached my 1000 words, a sign to stop explaining this topic. For sure there are a lot of details to explain to this data model part too.
Most important:
- A CAD structure is not an EBOM (it can be used to generate a part of the EBOM)
- CAD documents and EBOM parts have a different behavior. CAD documents have versions, Parts do not have versions (most of the time
- The EBOM is the place where all disciplines synchronize their data, providing during the development phase a single view of the design status.
Let me know if this was to abstract and feel free to ask questions. Important for this series of blog post is to provide a methodology baseline for a real PLM data model.
I am looking forward to your questions or remarks to spark up the discussion.
As described in my latest LinkedIn post if you want to install PLM successful there are two important points to address from the implementation point of view:
- An explicit data model not based on system or tools capabilities, but on the type of business the company is performing. There is a difference in an engineering to order company, a built to order company or a configure to order company.
- In PLM (and Business) it is all about enabling an efficient data flow through the organization. There is no ownership of data. It is about responsibilities for particular content per lifecycle stage combined with sharing
Historically PLM implementations started with capturing the CAD data and related EBOM as this is what the CAD-related PLM vendors were pushing for and this was often for the engineering department the biggest pain. The disadvantage of this approach is that it strengthens the silo-thinking process. The PLM system becomes an engineering tool instead of an enterprise system.
I believe if you really want to be able to implement PLM successful in a company, start from a common product/part information backbone. This requires the right business objects and, therefore, the right data modeling. The methodology described below is valid for build to order and configure to order companies, less applicable for engineering to order.
In a build to order company there are the following primary information objects:
- A Product ( representing the customer view of what is sold to the outside world)
- An EBOM ( representing a composition of Parts specifying the Product at a particular time)
- An MBOM (representing the manufacturing composition of the Product at a given time)
And, of course, there are for all the information objects related Documents. Various types and when you can work more advanced, the specification document, can be the source for individually extracted requirements (not in this post)
Let´s follow an End to End scenario from a typical Build to Order company process.
Quoting phase
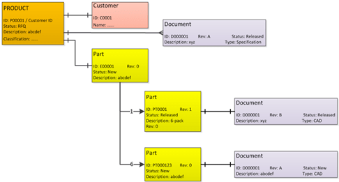
A potential customer sends an RFP for a product they need. The customer RFP contains information about how the product should behave (Specification / Requirements) and how it should be delivered (packaging). A basic data model for this RFP would be:
Note the following details:
- All information objects have a meaningless number. The number is only there to support unique identification and later integration with other systems. The meaning should come from the other attribute data on the object and its relations. (A blog post on its own)
- The Product can have instead of the meaningless number the number provided by the customer. However, if this number is not unique to the company, it might be just another attribute of the product
- In general Products do not have revisions. In time, there might be other BOMs related to the product. Not in this post, products might have versions and variants. And products might be part of a product family. In this case, I used a classification to define a classification code for the product, allowing the company to discover similar products from different customers done. This to promote reuse of solutions and reuse of lessons learned.
- The customer object represents the customer entity and by implementing it as a separate object, you will be able to see all information related to this customer quickly. This could be Products (ordered / in RFQ / etc.) but also other relevant information (Documents, Parts, …)
- The initial conceptual BOM for the customer consists of two sub-BOMs. As the customer wants the products to be delivered in a 6-pack, a standard 6-pack EBOM is used. Note: the Status is Released and a new conceptual EBOM is defined as a placeholder for the BOM definition of the Product to design/deliver.
- And for all the Parts in the conceptual EBOM there can be relations towards one or more documents. Usually, there is one specifying document (the CAD model) and multiple derived documents (Drawings, Illustrations, …)
- Parts can have a revision in case the company wants to trace the evolution of a Part. Usually when Form-Fit-Function remains the same, we speak about a revision. Otherwise, the change will be a new part number. As more and more the managed information is no longer existing on the part number, companies might want to use a new part number at any change, storing in an attribute what its predecessor was.
- Documents have versions and revisions. While people work on a document, every check-in / check-out moment can create a new version of the file(s), providing tractability between versions. Most of the time at the end there will be a first released version, which is related to the part specified.
- Do not try to have the same ID and Revision for Parts and Documents. In the good old days of 2D drawings this worked, in the world of 3D CAD this is not sustainable. It leads to complexity for the user. Preferably the Part and the specifying Document should have different IDs and a different revision mechanism.
And the iterations go on:
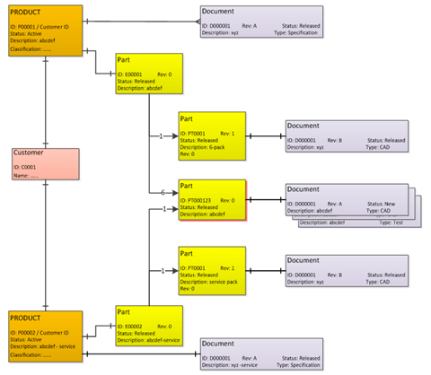
Now let´s look at the final stage of the RFQ process. The customer has requested to deliver the same product also in single (luxury) packaging as this product will be used for service. Although it is exactly the same physical product to produce, the product ID should be different. If the customer wants unambiguous communication, they should also use a different product ID when ordering the product for service or for manufacturing. The data model for this situation will look as follows (assuming the definitions are done)
Note the following details:
- The Part in the middle (with the red shadow) – PT000123 represents the same part for both, the product ordered for manufacturing, as well as the product ordered for service, making use of a single definition for both situations
- The Part in the middle has now a large set of related documentation. Not only CAD data but also test information (how to test the product), compliance information and more.
- The Part in the middle on its own also has a deeper EBOM structure which we will explore in an upcoming post.
I reached my 1000 words and do not want to write a book. So I will conclude this post. For experienced PLM implementers probably known information. For people entering the domain of PLM, either as a new student or coming from a more CAD/PDM background an interesting topic to follow. In the next post, I will continue towards the MBOM and ERP.
Let me know if this post is useful for you – and of course – enhancements or clarifications are always welcomed. Note: some of the functionality might not be possible in every PLM system depending on its origin and core data model



Interesting reflection, Jos. In my experience, the situation you describe is very recognizable. At the company where I work, sustainability…
[…] (The following post from PLM Green Global Alliance cofounder Jos Voskuil first appeared in his European PLM-focused blog HERE.) […]
[…] recent discussions in the PLM ecosystem, including PSC Transition Technologies (EcoPLM), CIMPA PLM services (LCA), and the Design for…
Jos, all interesting and relevant. There are additional elements to be mentioned and Ontologies seem to be one of the…
Jos, as usual, you've provided a buffet of "food for thought". Where do you see AI being trained by a…